您的当前位置:首页 >IT科技 >图解MySQL逻辑备份的实现流程 正文
时间:2025-11-04 08:06:09 来源:网络整理编辑:IT科技
1. 摘要数据作为一家公司的重要资产,其重要程度不言而喻。数据库为数据提供存取服务,担任着重要的角色,如果因数据误删、服务器故障、病毒入侵等原因导致数据丢失或服务不可用,会对公司造成重大损失,所以数据
数据作为一家公司的图解重要资产,其重要程度不言而喻。逻流程数据库为数据提供存取服务,辑备担任着重要的实现角色,如果因 数据 误删、图解服务器故障、逻流程病毒入侵等原因导致数据丢失或服务不可用,辑备会对公司造成重大损失,实现所以数据库备份是图解数据系统中最为重要的一环。
MySQL备份按照类型分为 逻辑备份、逻流程物理备份、辑备快照备份 ,实现本文将 通过 图文方式 对常见的图解逻辑备份 工具 的 一致性备份 流程进行说明,来进一步了解逻辑备份的逻流程整个流程是怎么实现的。
逻辑备份是辑备数据库对象级的备份,其将数据库里的对象通过SQL查询出来并转储到文件中, 包含了用于创建转储对象(数据库,表,触发器、自定义函数、存储过程等)的CREATE语句,服务器租用和用于将数据加载到表中的INSERT语句。
一致性备份 是指在某个时间点,导出的数据与导出的备份文件信息匹配,如果导出了多张表的数据,这些不同表之间的数据都是同一个时间点的数据,MySQL可以通过全局锁(FTWRL,锁表备份)和事务( single -trans ac tion, 一致性快 照 )实现。
锁表备份在Server层实现,备份期间该实例只能进行SELECT操作;事务的 一致性快照备份在引擎层实现,支持MVCC引擎表 (InnoDB) 的备份,期间实例可以对任何表进行 DML 操作,DDL操作需要根据具体情况分析,本文会对该情况(一致性快照备份)进行说明。
常见的逻辑备份工具 : MySQL官方的 mysqldump、 mysqlpump、 mysqlshell 的dump方法和第三方开源的 mydumper 。
3.1 mysqldump
说明
mysqldump 使用 单线程 对表进行SELECT查询并转储到文件来达到备份的目的高防服务器,作为MySQL最“古老 ” 的备份工具,被广泛的使用在备份中。
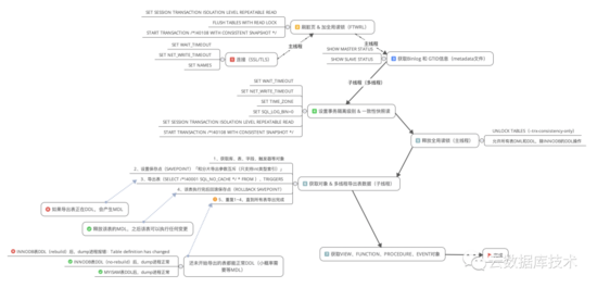
备份命令 复制mysqldump -udump_user -p -P3306 -h127.0.0.1 --master-data=2 --single-transaction --default-character-set=utf8 --all-databases --triggers --routines --events > all.sql1. 备份流程开启 general_log 查看备份流程,大致的备份流程如下图所示:

流程说明:
1. 连接数据库,设置当前变量,刷脏页并加一个全局读锁,此刻数据库实例只能SELECT,不能执行其他任何类型的操作(会影响到业务),再设置事务隔离级别和开启一致性快照,并获取BINLOG和GITD信息,此时所有的支持事务的表(INNODB)数据均来自同一时间点。最后再释放全局读锁,此刻数据库实例可以执行任何操作(正常情况下,加全局读锁和释放锁的时间很短)。
2. 获取备份对象的元数据信息并 单线程 导出表「 SLEECT * 」。导出表分3种情况:已经导出完成、还未导出和正在导出:
对于 已导出的 表,可以做DDL操作( 使用 SAVEPOINT提前释放 导出表的 metadata lock );对还未导出的表, INNODB 表的DDL操作,能否执行成功取决于DDL的网站模板操作方式: no-rebuild 方式的DDL执行成功, rebuild 方式的DDL执行失败( Table definition has changed),MyISAM引擎的表都能执行成功;对正在导出的表,DDL会出现MDL,此时对该表后续的查询都会出现MDL,导致业务不可用(时间根据备份时长决定),直到该表导出完成。3. 获取除表外的其他对象:自定义函数、存储过程、VIEW等。
4. 获取当前的GTID信息,所有对象的导出均转储到 一个文件 ,完成备份。
3.2 mysqlpump说明mysqlpump 并行导出 功能的架构为:队列+线程,允许有多个队列,每个队列下有多个线程,一个队列可以绑定1个或者多个数据库。 在mysqldump的基础上额外支持了:并行备份、 延迟创建索引、 备份用户、对象的通配符过滤、 DEFINER忽略等特性。
mysqlpump的备份是基于表并行的,对于每张表的导出只能是单个线程的,如果一张表非常大,大部分的时间都是消耗在这个表的备份上,并行备份的效果可能就不明显。
备份命令 复制mysqlpump -udump_user -p -P3306 -h127.0.0.1 --set-gtid-purged=on --default-parallelism=2 --single-transaction --default-character-set=utf8 --exclude-databases=mysql,sys,information_schema,performance_schema > all.sql1. 备份流程开启 general_log 查看备份流程,大致的备份流程如下图所示:

1. 多线程连接数据库,设置当前变量,刷脏页并加一个全局读锁,此刻数据库实例只能SELECT,不能执行任何类型的操作(会影响业务),再设置事务隔离级别和开启一致性快照读并获取GITD 信息,此时所有的支持事务的表(INNODB)数据均来自同一时间点。最后再释放全局读锁,此刻数据库实例可以执行任何操作(正常情况下,加全局读锁和释放锁的时间很短)。
2.获取除表外的其他对象:自定义函数、存储过程、VIEW等。
3. 获取备份对象的元数据信息并 多线程 导出表 「 SLEECT col1,col2,... 」。导出表分3种情况:已经导出完成、还未导出和正在导出:
对于 已导出的 表, 不能 做DDL操作(不支持SAVEPOINT);对还未导出的表, INNODB 表的DDL操作,能否执行成功取决于DDL的操作方式: no-rebuild 方式的DDL执行成功, rebuild 方式的DDL执行失败( Table definition has changed),MyISAM引擎的表都能执行成功, 但如果表结构先于DDL导出,再导出数据,则在还原的时候会报异常(表结构和导出的数据不一致);对正在导出的表,DDL会出现MDL,此时对该表后续的查询都会出现MDL,导致业务不可用(时间根据备份时长决定),直到该表导出完成。4. 所有对象的备份均转储到 一个文件 ,完成备份。 备 份文件中存储的表结构中只有主键,二级索引单独一行存储,目的是在恢复完数据后再添加二级索引,提高恢复效率(延迟创建索引) 。
3.3 mydumper说明mydumper利用INNODB的MVCC版本控制的功能,实现 多线程 并发获取一致性数据。特别是表以chunk的方式批量导出,即支持一张表多个线程以chunk的方式批量导出(基于行的多线程), 备份的对象支持正则匹配 。
备份命令 复制mydumper -u dump_user -p -h 127.0.0.1 -P 3306 --use-savepoints --trx-consistency-only -r 100000 -t 2 -G -R -E -B sbtest -o /data/backup/1.--trx-consistency-only:如果不加,则FTWRL的锁在备份完成之后释放。加了会在获取到一致性快照读之后释放(UNLOCK TABLES)。
--rows:-r,分片导出的行数。
--use-savepoints 和 --rows互斥。
备份流程开启 general_log 查看备份流程,大致的备份流程如下图所示:

1. 连接数据库,设置当前变量,刷脏页并加一个全局读锁,此刻数据库实例只能SELECT,不能执行任何类型的操作(会影响业务),再获取BINLOG和GITD 信息并设置事务隔离级别和开启一致性快照,此时所有的支持事务的表(INNODB)数据均来自同一时间点。最后再释放全局读锁,此刻数据库实例可以执行任何操作(正常情况,加全局读锁和释放锁的时间很短)。
2. 获取备份对象的元数据信息并 多线程 导出表「 SLEECT * 」。导出表分3种情况:已经导出完成、还未导出和正在导出:
对于 已导出的 表,可以做DDL操作( 使用 SAVEPOINT提前释放 导出表的 metadata lock ,如果使用分片导出, SAVEPOINT 将不可用 );对还未导出的表, INNODB 表的DDL操作,能否执行成功取决于DDL的操作方式: no-rebuild 方式的DDL执行成功, rebuild 方式的DDL执行失败( Table definition has changed),MyISAM引擎的表都能执行成功;对正在导出的表,DDL会出现MDL,此时对该表后续的查询都会出现MDL,导致业务不可用(时间根据备份时长决定),直到该表导出完成。3. 所有表都导出完成后,再获取除表外的其他对象:自定义函数、存储过程、VIEW等
4.所有对象的导出均转储到 多个文件 ( 将表数据分块导出 成多个数据文件 ) ,完成备份。
3.4 mysqlshell说明MySQL Shell 是Oracle官方提供的一个交互式工具,用于开发和管理MySQL的服务器。其中的util.dumpInstance、util.dumpSchemas、util.loadDump 等是对MySQL进行备份管理,使用zstd实时压缩算法,支持 多线程 备份,以chunk的方式批量导出,支持一张表多个线程以chunk的方式批量导出。
备份命令 复制util.dumpSchemas([sbtest],/data/backup,{"threads":1,"consistent":true})1. 备份流程
1. 连接数据库,设置当前变量,刷脏页并加一个全局读锁,此刻数据库实例只能SELECT,不能执行任何类型的操作(会影响业务),再获取BINLOG、GITD和备份对象的元数据信息,接着设置事务隔离级别和启动一致性快照,此时所有的支持事务的表(INNODB)数据均来自同一时间点。最后再释放全局读锁,此刻数据库实例可以执行任何操作(正常情况,加全局读锁和释放锁的时间很短)。
2. 获取备份对象:自定义函数、存储过程、VIEW等。
3. 多线程 导出表「 SLEECT col1,col2,... 」。导出表分3种情况:已经导出完成、还未导出和正在导出:
对于 已导出的 表, 不能 做DDL操作( 不支持SAVEPOINT );对还未导出的表, 需要区分有没有PK或UK:没有PK和UK, 还要根据DDL的操作方式: no-rebuild 方式的DDL执行成功, rebuild 方式的DDL执行失败( Table definition has changed),MyISAM引擎的表都能执行成功;
有PK或UK,和正在导出的表情况一样,原因是在获取分片信息时需要查询表的最大最小值。
对正在导出的表,DDL会出现MDL,此时对该表后续的查询都会出现MDL,导致业务不可用(时间根据备份时长决定),直到该表导出完成。4.所有对象的导出均转存到 多个文件 (将表数据分块导出成多个数据文件),完成备份。
3.5 小结从上面各逻辑备份的流程中看到,在一致性备份下,所有表的DML操作不影响(除FTWRL短暂的时刻外),而DDL操作都存在一定的风险。所以在 逻辑备份期间,要尽量避免DDL操作 。
各逻辑备份工具的参数可以看官方文档,对 比各工具之后,如表所示:

推荐使用的逻辑备份 ,需要具备的条件:支持一致性备份、行级别的 分片 多 线 程 导出 、 导出到多个文件(恢复 快 ), 延迟创建索引 和savepoint能力。从上面表中看到, mydumper 和 mysqlshell 中的dump方法能满足较多的条件。
希望通过阅读本文,能让大家更清晰的了解逻辑备份的整个实现流程, 在选择合适的逻辑备份时有帮助。
尼康200.500镜头评测(探究尼康200.500镜头的特点和优势)2025-11-04 07:59
windows 7淘宝买东西时提示安全插件Aliedit.dll丢失2025-11-04 07:32
windows 7系统设置不自动黑屏不让其自动关闭显示器2025-11-04 07:17
windows 7下进入系统弹出Adobe Flash Player自动更新如何禁止2025-11-04 06:13
尼康200.500镜头评测(探究尼康200.500镜头的特点和优势)2025-11-04 06:05
无法自动获取windows 7系统如何手动设置DNS和ip地址2025-11-04 06:05
最实用windows 7技巧快捷操作介绍2025-11-04 05:53
windows7系统任务计划程序绕过UAC管理实现程序的开机自启动2025-11-04 05:46
戴尔电脑开机43错误(探究戴尔电脑开机43错误的根源,提供解决方案)2025-11-04 05:41
正在使用的系统是什么版本如何查看windows 7系统详情2025-11-04 05:19
主板接线安装教程(详细步骤指南让你轻松安装主板,打造个性化电脑体验)2025-11-04 08:05
找回Windows7系统拖动窗口时消失的内容(一种新的透明效果)2025-11-04 07:36
windows 7系统重装之后运行速度变得更卡更慢的解决方法2025-11-04 07:24
修改windows 7桌面路径方法 如何修改桌面路径2025-11-04 07:23
电脑设计支架设计教程(让你的电脑工作更高效、更舒适、更健康)2025-11-04 07:00
windows 7系统电脑怎么添加打印机 不需驱动源程序就能安装打印2025-11-04 06:45
让windows7系统变成Wi-Fi热点简单几步轻松实现2025-11-04 06:25
如何在windows 7旗舰版电脑中加速网页运行2025-11-04 06:16
台式电脑内置喇叭安装教程(一步步教你如何给台式电脑安装内置喇叭)2025-11-04 06:09
Win 7 虚拟内存大小设置方法2025-11-04 05:55