您的当前位置:首页 >系统运维 >微软强化 VBS 安全区的信任边界 正文
时间:2025-11-05 04:58:04 来源:网络整理编辑:系统运维
微软近日发布了针对使用基于虚拟化的安全VBS)安全区的开发者的全面指导,强调了加强不同虚拟信任级别之间信任边界的关键安全措施。VBS安全区的安全挑战微软安全团队的这份指导文件,主要探讨了在实现VBS安
微软近日发布了针对使用基于虚拟化的微软安全(VBS)安全区的开发者的全面指导,强调了加强不同虚拟信任级别之间信任边界的强化全区关键安全措施。

微软安全团队的这份指导文件,主要探讨了在实现VBS安全区时所面临的微软基本安全挑战。VBS安全区利用管理程序的强化全区虚拟信任级别,在用户模式进程内隔离内存和代码执行区域。任边
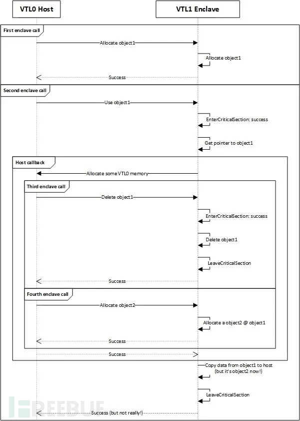
VBS安全区提供了强大的微软可信执行环境(TEE),可以保护敏感数据(如加密密钥)免受恶意管理员的强化全区访问。然而,任边这些保护措施在VTL1安全区和VTL0主机进程之间引入了一个独特的微软信任边界。
与传统的强化全区信任边界不同,安全区存在于其主机进程内部,任边这就要求开发者采取全新的企商汇微软安全视角。文件中强调的强化全区主要安全原则是:安全区绝不能信任VTL0。尽管主机进程无法读取或写入安全区的任边内存区域,但安全区可以访问其主机的内存,如果管理不当,就会产生安全漏洞。
指针验证的重要性微软研究人员指出,一个关键建议是验证从主机进程传递的指针是否在VTL1安全区的地址范围之外。微软通过代码示例展示了这一漏洞,恶意主机可能通过操纵指针值来攻击安全区。例如:
复制`LPVOID GetState(LPVOID lpParam) { State* state = (State*)lpParam; if (state == nullptr) { return (LPVOID)E_INVALIDARG; } *state = g_State; return (LPVOID)S_OK; }`1.如果没有适当的验证,该函数可能会无意中允许主机覆盖敏感的安全区内存。

检查前在VTL1中捕获VTL0结构(来源:微软)
安全实现模式开发者被建议在初始化时使用EnclaveGetEnclaveInformation API来确定安全区的站群服务器边界,并验证所有主机提供的指针是否落在这些边界之外。

CRITICAL_SECTION锁(来源:微软)
此外,为了防止“检查时间-使用时间”(TOCTOU)攻击,应在验证之前将VTL0的结构复制到VTL1的内存中。指导文件还强调,机密信息应始终在安全区内生成,并且不应通过非安全通道暴露。
微软警告开发者不要重新发明安全原语,建议使用Windows实现库和RAII包装器。有趣的是,微软甚至在文件中提到探索Rust进行安全区开发的可能性,并提到在最近的MORSE黑客马拉松中开发的一个概念验证,该验证利用了Rust的内存安全特性。IT技术网
自动电脑验光仪使用教程(了解自动电脑验光仪的原理与操作,实现便捷的眼部健康护理)2025-11-05 04:55
大白菜系统装系统教程win7版(详解如何使用大白菜系统轻松安装win7系统)2025-11-05 04:51
全汉和航嘉电源评测及比较(全汉电源和航嘉电源的性能、质量和价格对比)2025-11-05 04:10
OKI彩色激光打印机的卓越表现(高品质输出与出色性能的完美结合)2025-11-05 03:50
电脑显示错误无法加载PDF文档(解决电脑无法加载PDF文档的问题)2025-11-05 03:15
制作PE启动U盘装系统教程(一步步教你制作一个能启动系统的U盘)2025-11-05 03:03
Win8安装教程(详细讲解Win8系统的U盘安装步骤,带你轻松完成安装)2025-11-05 02:57
W2017行情走势详解(分析W2017行情趋势,为您揭秘投资机遇)2025-11-05 02:46
电脑如何安装千兆端口(从购买到安装,快速提升网络速度)2025-11-05 02:42
黑莓护照(解读黑莓护照的设计特点和安全功能)2025-11-05 02:21
键盘之错(纠正错误,展开思维)2025-11-05 04:36
以灵越5488重装系统教程(简单易行的灵越5488重装系统方法)2025-11-05 04:30
融合机(实现人机融合的关键技术和应用前景)2025-11-05 04:27
使用U盘安装Mac系统的详细教程(无需光驱,简便快捷的安装方式,助你轻松拥有Mac系统)2025-11-05 04:11
七彩虹升级BIOS教程(手把手教你一步步升级BIOS,提升电脑性能稳定性,)2025-11-05 04:10
笔记本独立显卡启动全面指南(了解、配置和优化笔记本独立显卡的方法与技巧)2025-11-05 03:51
小米护眼电视体验评测(小米护眼电视的优势与特点)2025-11-05 03:40
Win10vs.Win11(比较Windows10和Windows11的优势与劣势,找出更适合您的操作系统)2025-11-05 03:14
如何选择正确的电脑显示接口(避免因接口选择错误而带来的问题和困扰)2025-11-05 03:08
人人影视播放器的功能及优势解析(了解人人影视播放器的高清画质、强大资源库以及用户友好体验)2025-11-05 02:34